Directory listing for /LAB/dynamics/opsys/zerotrust-systemics/
.DS_Store
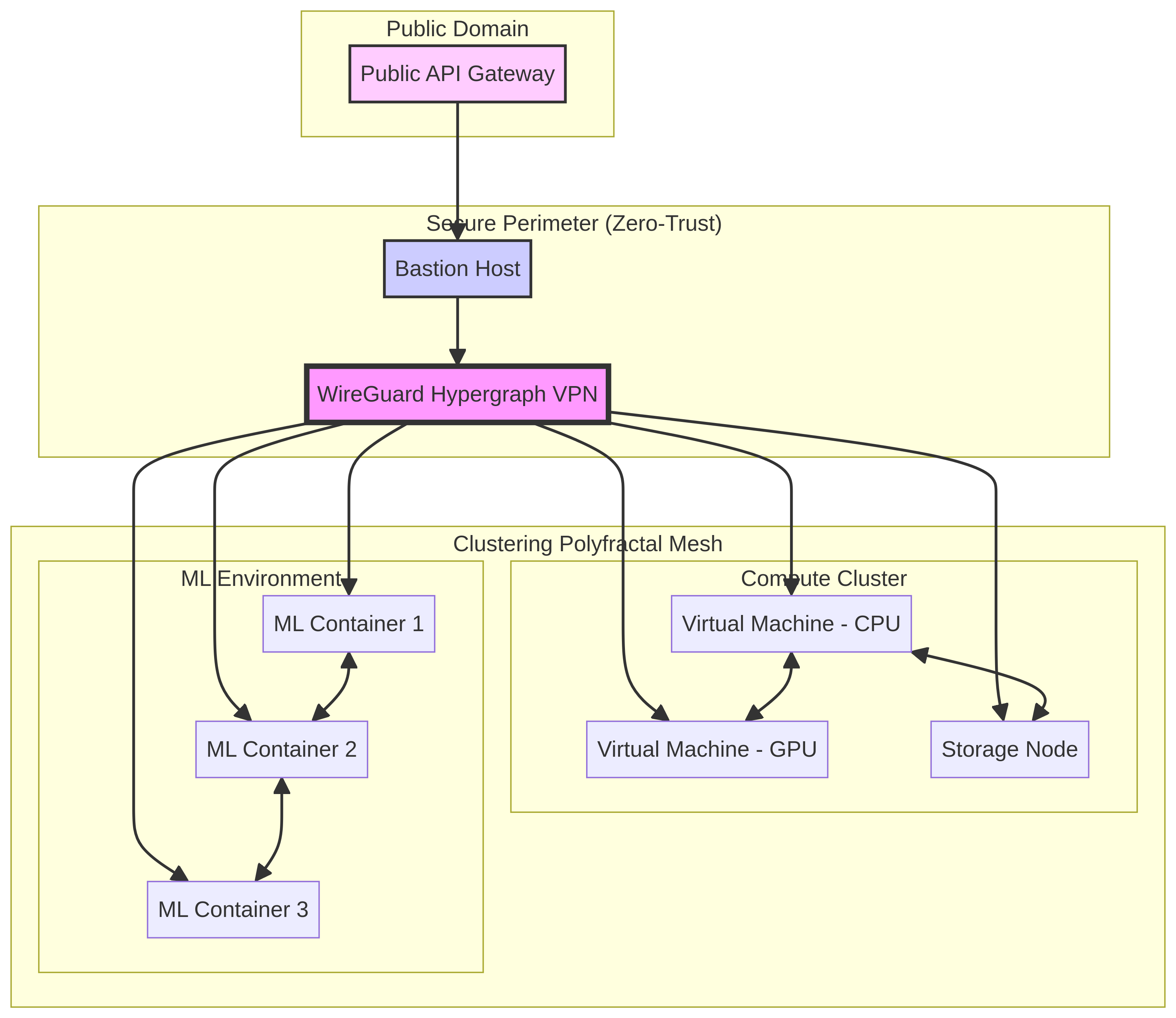
Architecture Blueprint: Bio-mimetic Zero-Trust Hypergraph.md
bio_mimetic_hypergraph_bundle/
bio_mimetic_hypergraph_bundle.zip
generate_diagram.py
hypergraph_model.md
prompt.md
provision.sh
README.md
research_findings.md
topology.png
wireguard.conf
zero_trust.conf